Monitor, debug, and improve AI agents from any framework
VoltOps is a n8n-style LLM Observability platform where developers can trace, debug, and optimize AI agents in real-time, no matter if they are built with VoltAgent or another framework.
Support for all frameworks
Connect AI agents built with different frameworks to the LLM Observability console.
How to Get Started
Using universal AI agent observability in just 3 simple steps
Build your AI agent using various frameworks or vanilla Python/TS. Universal compatibility means you're never locked in.
Add just a few lines of code to connect your agent to the console. Simple integration for any framework.
12345678import { VoltAgentObservabilitySDK } from '@voltagent/sdk'
const sdk = new VoltAgentObservabilitySDK({
baseUrl: 'https://api.voltagent.dev',
publicKey: 'your-public-key',
secretKey: 'your-secret-key',
});
Start observing your AI agents in real-time. Get full visibility into every interaction, decision, and execution step.

AI Agent Observability Matters
Without proper observability, debugging and managing agent behavior becomes overwhelming.
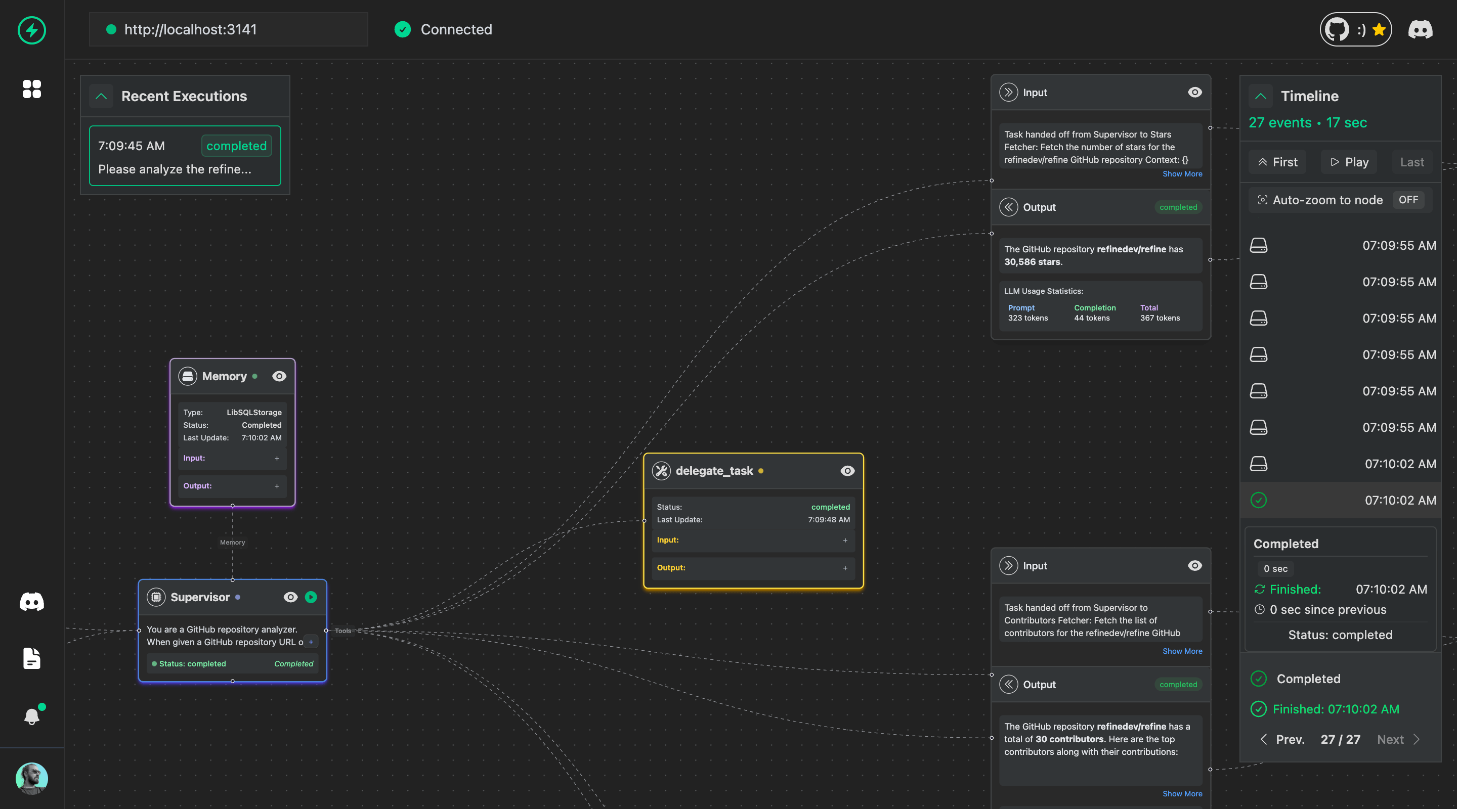
Visualize and debug AI agents from any framework in real-time.

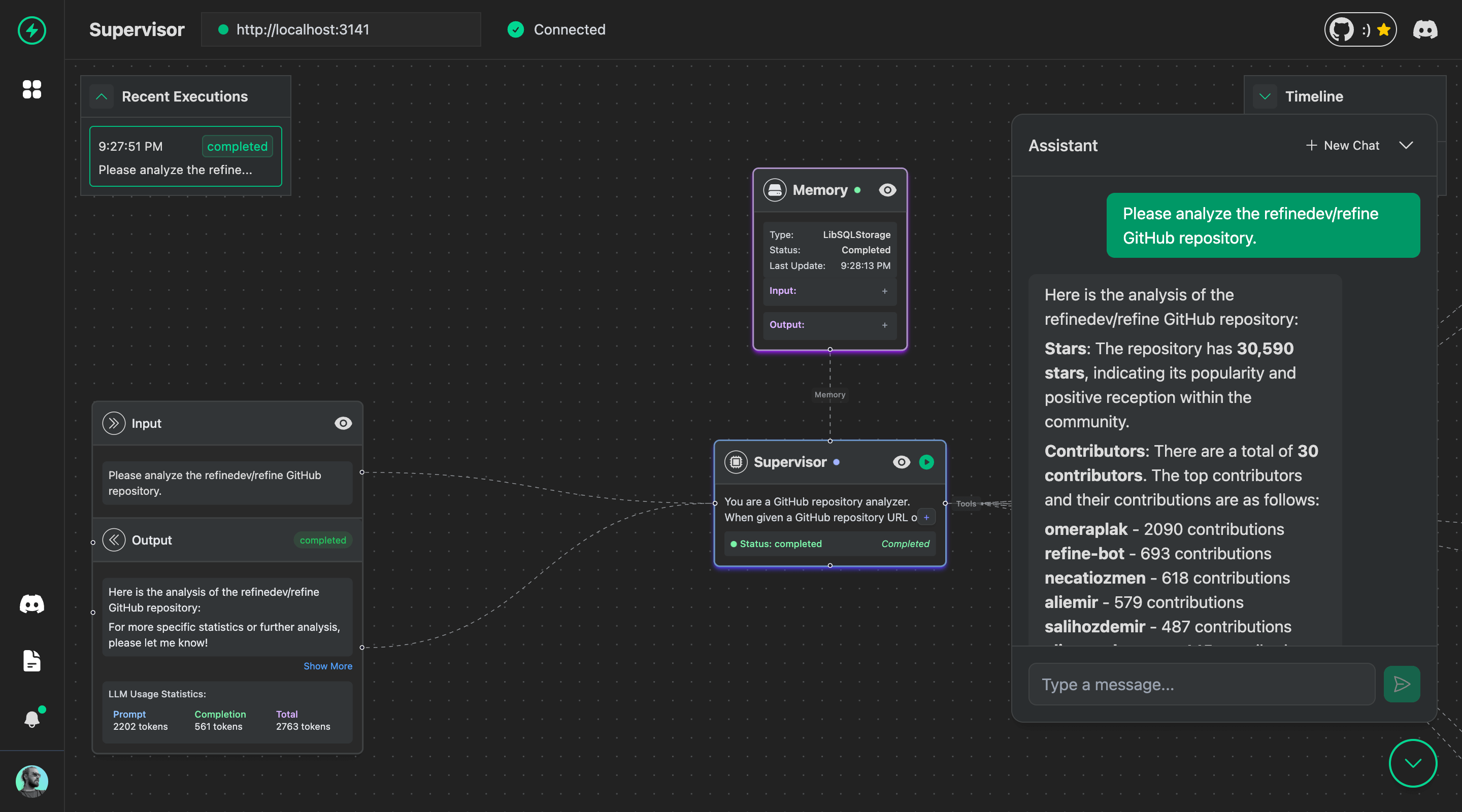
Chat with your AI agents, with metrics and insights.

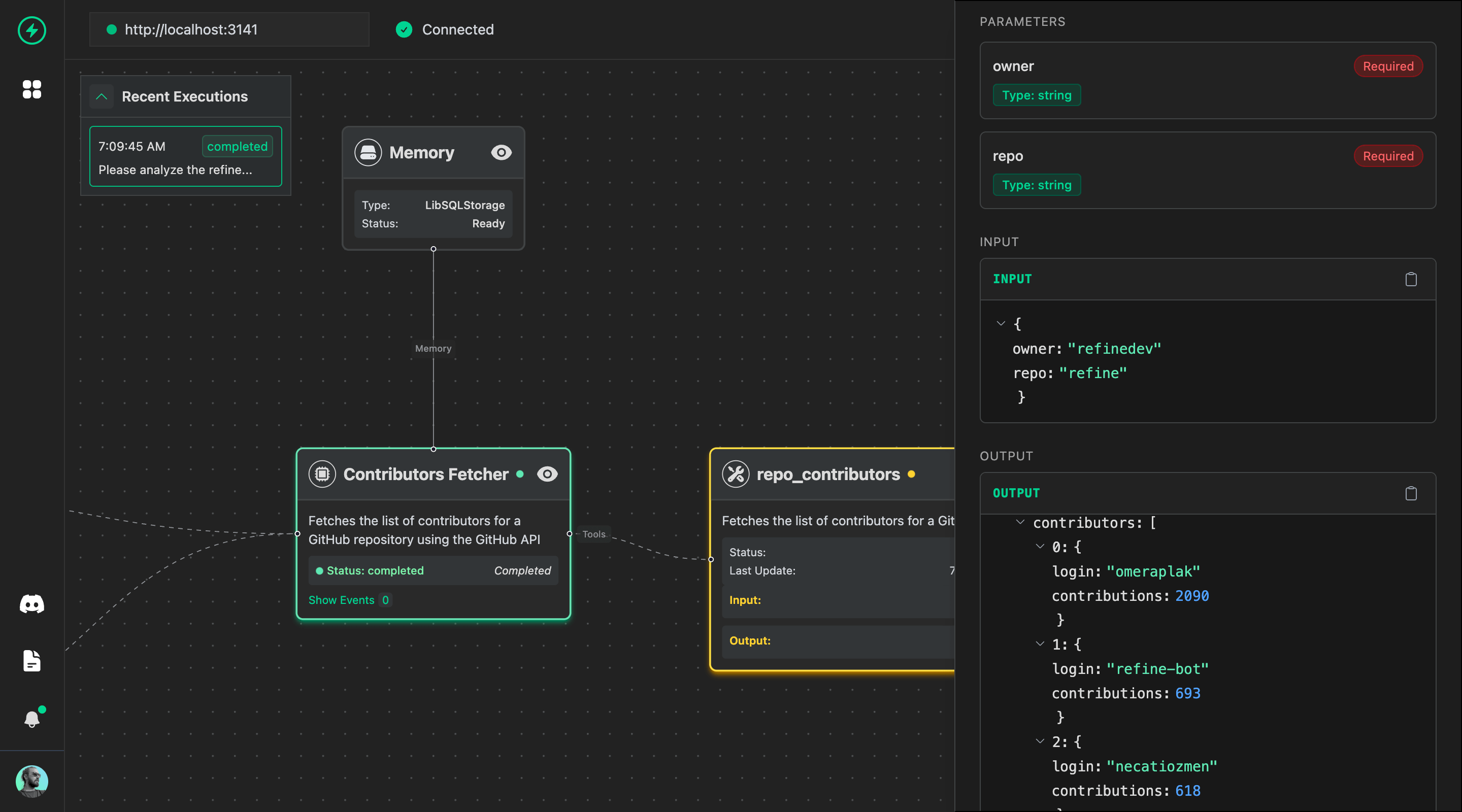
Inputs, outputs, and parameters for any agent, memory, and tool call.

Displays a list of active or recent agent sessions for quick overview.

Simple, Transparent VoltOps Pricing
Start free, scale as you grow.
Free
Perfect for getting started with AI agent monitoring
No credit card required
Pro
Ideal for growing teams and production environments
Enterprise
For large organizations with specific requirements
| Features | Free | Pro | Enterprise |
|---|---|---|---|
| Core Features | |||
| LLM Traces & Agent Monitoring | |||
| Session & User Tracking | |||
| Token & Cost Analysis | |||
| Multi-modal Support | |||
| Usage & Limits | |||
| Monthly Traces | 100 traces | 5.000 traces | Unlimited |
| Team Members | 1 seat | 5 seats | Unlimited |
| Data Retention | 7 days | 90 days | Unlimited |
| API Rate Limit | 1k req/min | 4k req/min | Custom |
| Integrations | |||
| Python & JavaScript SDKs | |||
| OpenTelemetry Support | Soon | Soon | Soon |
| LiteLLM Proxy Integration | Soon | Soon | Soon |
| Custom API Access | Soon | Soon | Soon |
| Advanced Features | |||
| Prompt Management | Soon | Soon | Soon |
| Priority Support | |||
| Self-hosted Deployment | |||
| Enterprise SSO | |||
| Enterprise Features | |||
| SSO & SAML Integration | |||
| LDAP & RBAC | |||
| Versioning & Audit Logs | |||
| Custom SLA | |||
| Dedicated Support Team | |||
All plans include our core monitoring features. Need something custom? Contact us for a tailored solution.